An ontological approach to digitalization of medical check-upsand follow-up medical care based on a telemedicine platform
- Authors: Poretskova G.Y.1, Ivaschenko A.V.1, Tyazheva A.A.1, Plakhotnikova S.V.1, Zhdanovich G.E.1, Chekina E.V.1
-
Affiliations:
- Samara State Medical University
- Issue: Vol 15, No 2 (2025)
- Pages: 187-197
- Section: APPLIED ONTOLOGIES OF DESIGNING
- URL: https://journals.rcsi.science/2223-9537/article/view/316476
- DOI: https://doi.org/10.18287/2223-9537-2025-15-2-187-197
- ID: 316476
Cite item
Full Text
Abstract
An ontological approach to developing a digital telemedicine platform is proposed, enabling the configuration and customization of medical data collection and processing workflows in real-time based on specific objectives and applications. For the first time, the generalized problem of medical check-up is formulated as a multicriteria optimization problem of operations research. Implementation options for a digital telemedicine platform designed for periodic medical check-ups and patient monitoring are presented, along with recommendations for a software architecture that can adapt to practical healthcare requirements. The platform’s knowledge base is structured as a semantic network, integrating concepts with their corresponding attributes and linking digital patient profiles to medical diagnostic results. The use of ontology ensures the configurability and adaptability of the digital telemedicine platform, enhancing its efficiency in healthcare institutions for medical data collection. The experience of implementing a digital telemedicine platform with ontology-based customization of data collection processes has highlighted the need to adapt both the information and logical models of stored data, as well as data entry processes via interactive user interfaces, thereby improving medical personnel productivity. The proposed approach has potential for collecting data for training artificial neural networks in medical decision support systems.
Full Text
Введение
Развитие медицинского Интернета вещей и телемедицинских платформ [1-3] позволяет по-новому решать задачи медицинского обследования и лечения пациентов. Инструментальный сбор данных о состоянии здоровья с помощью датчиков и диагностических комплексов обеспечивает технологический базис для создания и ведения цифрового профиля каждого пациента, что соответствует современным тенденциям развития дистанционного мониторинга здоровья [4] и персонализированного здравоохранения [5].
Опыт создания и практического использования цифровой телемедицинской платформы Самарского государственного медицинского университета Health Check-up [6] подтверждает широкие возможности по сбору разнообразной диагностической информации и использования её для поддержки принятия врачебных решений. В настоящее время в платформу интегрировано более 50 датчиков и систем, что позволяет собирать различные показатели здоровья пациентов в потоковом дистанционном режиме.
Такое разнообразие обеспечивает высокую адаптивность телемедицинских услуг, однако на практике может привести к дополнительным задержкам и трудозатратам на автоматизацию процесса сбора информации. Для накопления в медицинской информационной системе данных с датчиков и документации (экспертные заключения профильных врачей, результаты проведения диагностических исследований, дневники лечащих врачей) требуется структурирование информации. Для этого может быть использован онтологический подход к конфигурированию и настройке телемедицинской платформы сбора и обработки медицинских данных [7, 8]. Использование онтологии, как формальной модели предметной области, позволяет структурировать собираемые показатели и процедуру их сбора и обработки. В результате обеспечивается производительность и адаптивность телемедицинской платформы, необходимая для её использования на практике.
1. Существующие подходы
При практическом применении универсальной цифровой телемедицинской платформы необходима её настройка под каждую методику медицинской диагностики. Данные вопросы рассматриваются отдельно в работах по цифровизации процессов медицинского осмотра [9, 10] и диспансерного наблюдения [11, 12]. Стоит также отметить важность решения организационных вопросов [13]. Для комплексного решения задачи автоматизации медицинских осмотров необходимо перестроить подход к внедрению телемедицинских платформ с учётом современных тенденций и перспектив [14-16].
Процесс сбора данных в ходе периодических медицинских осмотров отличается от процедуры контроля состояния здоровья в ходе диспансеризации. В первом случае необходимо за минимальное время собрать одинаковый набор параметров с максимальной группы пациентов. Это обеспечит высокую пропускную способность и эффективность работы медицинского персонала. В рамках диспансерного учёта требуется раздельно вести каждого пациента, подстраивая последовательности измерений параметров его здоровья в соответствии с индивидуальными особенностями, характером и формой течения заболевания. Для повышения эффективности информационной поддержки лечения необходимо внедрить в информационные медицинские системы процесс непрерывного слияния данных и знаний в разных форматах из различных источников. Решение этой задачи, как правило, осуществляется с использованием онтологического подхода [17, 18]. Результатом применения такого подхода является единое представление данных, которое можно использовать, например, для прогноза течения болезни, планирования лечения и др.
Современная цифровая телемедицинская платформа должна обеспечивать полноценное решение обеих задач, для чего на уровне конфигурации баз данных и алгоритмов сбора информации необходимо реализовать соответствующие сервисы настройки. В данной статье используется онтологический подход построения базы знаний (БЗ) в виде семантической сети, которая объединяет понятия с атрибутами и связывает цифровые профили пациентов с результатами медицинской диагностики посредством отношений между ними.
2. Формализация задачи медицинского осмотра
Медицинский осмотр можно представить как последовательность фиксации параметров здоровья пациента в виде временного ряда событий и рассматривать как оптимизационную задачу исследования операций. Состояние здоровья пациента pi можно описать характеристиками здоровья сi,j,k рядом параметров:
(1)
где: gj – тип параметра, – время актуальности измерения параметра, wi,j,k – его истинное значение, i = 1..Np – идентификатор пациента, j = 1..Ng – условный порядковый номер параметра, k = 1..Nw – условный порядковый номер значения характеристики.
Характеристика сi,j,k представляет собой булеву переменную, её значение можно считать равным «1», если оно известно и измеримо.
Параметры здоровья пациента изменяются объективно в связи с появлением и последующим течением заболевания. Для получения данной информации врачу необходимо провести инструментальную медицинскую диагностику очно или средствами телемедицинского обследования. Каждый параметр регистрируется инструментально специальным медицинским датчиком или сенсорным оборудованием. Событие измерения параметра в процессе медицинской диагностики si,j,m,n можно описать в виде:
, (2)
где – задействованный медицинский персонал, – идентификатор сотрудника, – измеренное значение, ti,j,m,n – время измерения, Dti,j,m,n – продолжительность обследования, – условный порядковый номер измерения.
Эффективная диагностика состоит в подборе такого временного ряда , который максимально соответствует по контролируемым параметрам, времени и точности измерений временному ряду . Следовательно, задачу медицинского осмотра можно представить в виде задачи многокритериальной оптимизации по следующим целевым функциям для группы пациентов .
Во-первых, необходимо обеспечить своевременность, т.е. для каждого изменения параметра найдётся соответствующее измерение, проведённое в течение заданного интервала времени:
, (3)
где – допустимое отклонение по времени (опоздание).
Для обеспечения этих условий при априорной неопределённости необходим максимум измерений, то есть:
, (4)
где
Во-вторых, должна быть обеспечена точность измерения:
(5)
Для этого нужно, например, обеспечить минимум среднего линейного отклонения:
(6)
Данная задача должна быть дополнена подзадачей организационного управления по минимизации загрузки врачей при максимизации количества пациентов:
, (7)
Введённые целевые функции предполагают минимизацию избыточных измерений. Задача о медицинском осмотре представляется сложной для решения с учётом неопределённости сi,j,k , однако она может быть упрощена для частных случаев.
Например, задача о периодическом медицинском осмотре (можно принять j = k) может быть сформулирована следующим образом:
(8)
В такой постановке она становится близка задаче о назначениях [19].
Задачу о диспансерном наблюдении можно сформулировать по типу задачи построения расписания (планирования) [19] следующим образом:
(9)
3. Онтология медицинского осмотра
Введённые определения и постановки использованы при внедрении цифровой телемедицинской платформы Health Check-up в медицинских организациях Самары для проведения периодических медицинских осмотров, диспансерного наблюдения, дистанционного мониторинга состояния пациентов. Необходимость решения оптимизационных задач в этих случаях обусловлена требованиями высокой производительности процесса сбора медицинской информации. Необходимо эффективно использовать диагностические приборы телемедицинской платформы для максимизации количества обследованных пациентов в минимальное время и с оптимальной загрузкой медицинского персонала.
Настройка телемедицинской платформы в соответствии с особенностями решаемой задачи (периодический медицинский осмотр или диспансерное наблюдение) согласно введённым целевым функциям обеспечивается онтологией, определяющей основные понятия и параметры цифровой диагностики. Онтология представляет БЗ предметной области в виде семантической сети, объединяющей концепты с соответствующим атрибутивным описанием с помощью отношений, связывающих цифровые профили пациентов с результатами медицинской диагностики. Использование онтологии позволяет обеспечить конфигурируемость и адаптивность цифровой телемедицинской платформы и добиться высокой эффективности её применения для сбора данных в учреждениях практического здравоохранения.
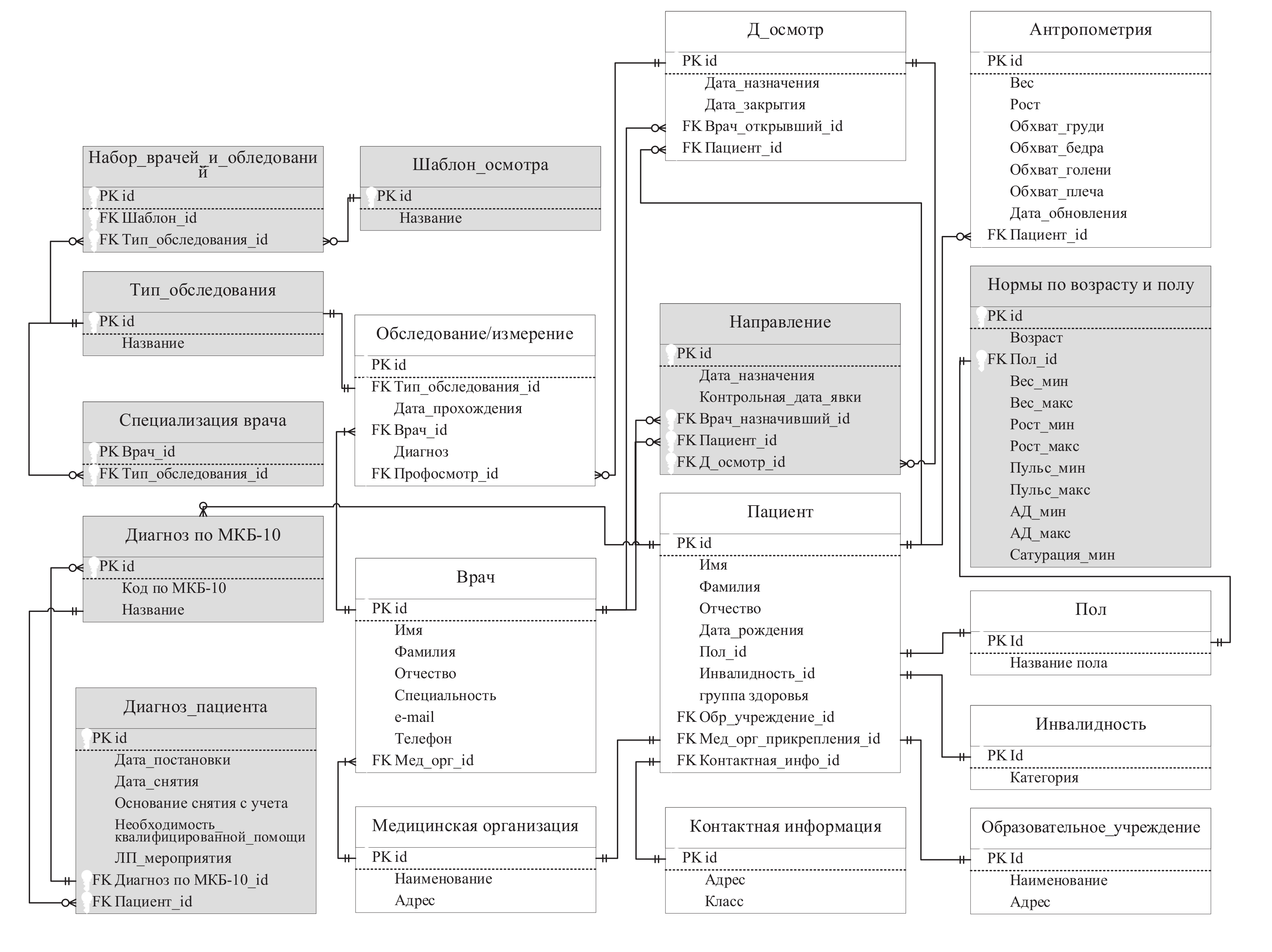
Информационно-логическая модель БЗ для периодического медицинского осмотра (см. рисунок 1) основана на результатах измерений, собранных с использованием платформы Health Check-up, и профилактических осмотров. В этой БЗ представлены данные, необходимые для узкоспециализированного периодического медицинского осмотра и медицинского скрининга.
Рисунок 1 – Основные концепты базы знаний цифровой телемедицинской платформы периодического медицинского осмотра обучающихся (школьников)
Структура БЗ телемедицинской платформы диспансерного наблюдения (см. рисунок 2) более детализирована и включает возможность отслеживания истории пациента и лечения с мониторингом его состояния, проведённых лечебно-профилактических мероприятий, назначенной помощи или проведения углублённых обследований по каждому из диагнозов.
Рисунок 2 – Основные концепты базы знаний цифровой телемедицинской платформы диспансерного наблюдения обучающихся (школьников)
При диспансерных осмотрах детей отслеживается изменение антропометрических данных и показателей здоровья, введена таблица с нормами по половозрастному признаку, что позволяет врачам видеть отклонения от нормы. На завершающем этапе автоматически формируется карта диспансерного осмотра. Схема поддерживает сложные связи между пациентами и их медицинскими данными, что позволяет отслеживать динамику здоровья и способствует улучшению качества медицинского обслуживания.
С учётом предложенной концептуальной схемы БЗ в пользовательском интерфейсе телемедицинской платформы диспансерного наблюдения доработано окно проведения диспансерного осмотра. Процедура заполнения медицинской информации формализуется в виде процесса последовательного заполнения соответствующих форм. При адаптированном подходе к организации этого процесса медицинский персонал освобождается от избыточного ввода данных. Это достигается за счёт однократного ввода данных пациента, которые дополняются при повторных осмотрах.
Адаптированный подход к организации процесса сбора медицинских данных содержит три этапа.
- Проектирование методики сбора данных с учётом нормативов времени, необходимого на подготовку к процедурам и проведение измерений (необходимо учитывать время на заполнение согласий и другой документации, если это требуется).
- Подготовка места для проведения обследования с учётом возможности имеющихся помещений и их оснащения для проведения обследований и ожидания (необходимо учесть траектории группового движения обследуемых и предусмотреть места для ожидания).
- Конфигурирование пользовательского интерфейса программного обеспечения телемедицинской платформы для ускорения ввода данных.
Онтологическое описание данных позволяет группировать поля ввода медицинской информации в зависимости от характера решаемой задачи и сокращать время медицинского персонала, необходимое на ввод данных.
4. Практическое применение
Рассматриваемые в статье задачи связаны с практическим здравоохранением и касаются удобства и производительности процесса ввода медицинских данных с использованием приборов цифровой телемедицинского платформы и дополнения их ручным способом. Опыт внедрения цифровой платформы Health Check-up показал необходимость адаптировать информационно-логические модели хранимых данных и процессы их ввода средствами интерактивных пользовательских интерфейсов с целью сокращения затрат времени и повышения производительности медицинского персонала.
Доработка пользовательского интерфейса позволила применить цифровую телемедицинскую платформу для профилактического осмотра в образовательных организациях г. Самары. В апробации участвовали 128 обучающихся общеобразовательных школ и 50 обучающихся спортивной школы [15], которая показала, что внедрение цифровой телемедицины позволяет сократить время осмотра. Временные затраты при заполнении формы данных на одного пациента при использовании прежнего и разработанного интерфейса составили 3,5 и 2,2 минуты соответственно.
Сокращение времени получено и за счёт однократного внесения данных пациентов, отображаемых далее при автоматизированном формировании заключений специалистов и карты диспансерного наблюдения. Предложенный интерфейс позволяет обеспечить полный и правильный ввод данных, исключить ошибки при анализе антропометрических и физиометрических показателей за счёт представления диапазона нормальных значений параметров и характеристик для каждого возраста пациентов. Интерфейс позволяет формировать варианты итоговой отчётности с градацией по полу, возрасту, диагнозу, времени повторного осмотра, объёма требуемых мероприятий для оздоровления.
В этом заложен резерв повышения качества медицинского обслуживания детей за счёт автоматизации и контроля процесса ведения пациентов, находящихся на диспансерном наблюдении. Это позволяет своевременно выявлять возможные осложнения заболевания, назначать необходимое лечение и принимать меры для поддержания и улучшения общего физического и психологического состояния детей.
Заключение
Развитие телемедицинских технологий – это важный этап совершенствования персонализированной медицины и повышения эффективности системы здравоохранения в целом. Адаптация пользовательских интерфейсов и систем хранения данных позволяет обеспечить эффективность применения цифровых решений в медицине и облегчить труд медицинского персонала по обследованию пациентов и вводу медицинских данных.
Предложенная в данной статье онтологическая модель и постановка задачи о медицинском осмотре в терминах теории исследования операций позволяет учесть требования эффективности и производительности сбора медицинской информации на этапе проектирования БЗ и построения её информационно-логической модели. В результате может быть построена адаптивная цифровая платформа универсального применения, что расширяет область её использования на практике и снижает трудоёмкость внедрения и последующей эксплуатации.
About the authors
Galina Yu. Poretskova
Samara State Medical University
Email: g.yu.poreckova@samsmu.ru
ORCID iD: 0000-0002-3131-1368
Scopus Author ID: 57194330674
Associate Professor, Doctor of Medical Sciences
Russian Federation, SamaraAnton V. Ivaschenko
Samara State Medical University
Author for correspondence.
Email: anton.ivashenko@gmail.com
ORCID iD: 0000-0001-7766-3011
Scopus Author ID: 42661608400
Doctor of Technical Sciences, professor
Russian Federation, SamaraAlyona A. Tyazheva
Samara State Medical University
Email: a.a.tyazheva@samsmu.ru
ORCID iD: 0000-0001-8552-1662
Scopus Author ID: 57193347776
PhD, Associate Professor
Russian Federation, SamaraSvetlana V. Plakhotnikova
Samara State Medical University
Email: s.v.plahotnikova@samsmu.ru
ORCID iD: 0000-0003-0693-7737
Scopus Author ID: 57806781000
PhD
Russian Federation, SamaraGerman E. Zhdanovich
Samara State Medical University
Email: g.e.zhdanovich@samsmu.ru
ORCID iD: 0009-0001-4497-4216
Russian Federation, Samara
Elena V. Chekina
Samara State Medical University
Email: ev-chekina@yandex.ru
ORCID iD: 0000-0002-1345-2562
Russian Federation, Samara
References
- Aksenova EI, Gorbatov SY. Internet of Medical Things (IoMT): new opportunities for healthcare [In Russian]. Moscow: GBU "NIIOZMM DZM", 2021. 36 p.
- Mathkor D, Mathkor N, Bassfar Z, Bantun F, Sláma P, Ahmad F, Haque S. Multirole of the Internet of Medical Things (IoMT) in biomedical systems for managing smart healthcare systems: an overview of current and future innovative trends. Journal of Infection and Public Health. 2024; 17(4): 559-572. doi: 10.1016/j.jiph.2024.01.013.
- Dwivedi R, Mehrotra D, Chandra S. Potential of Internet of Medical Things (IoMT) applications in building a smart healthcare system: A systematic review. Journal of Oral Biology and Craniofacial Research. 2022; 12(2): 302-318. doi: 10.1016/j.jobcr.2021.11.010.
- Dedov II, Tulpakov AN, Chekhonin IP. et al. Personalized medicine: current state and prospects [In Russian]. Bulletin of the Russian Academy of Medical Sciences. 2012; 12: 4 12. doi: 10.15690/vramn.v67i12.474.
- Vladzimirskiy AV, Lebedev GS. Fundamentals of the application of telemedicine technologies [In Russian]. Mos-cow: Sechenov University Press, 2022. 48 p.
- Kolsanov AV, Garanin AA. The experience of organizing a telemedicine center in university clinics [In Russian]. Doctor and information technologies. 2024; 1: 82-91. doi: 10.25881/18110193_2024_1_82.
- Gribova VV, Petryaeva MV, Okun DB, Shalfeeva EA. Ontology of medical diagnostics for intelligent decision support systems [In Russian]. Ontology of designing. 2018; 8(1): 58-73. doi: 10.18287/2223-9537-2018-8-1-58-73.
- Gribova, VV, Shalfeeva EA. The ontology of diagnosis of processes [In Russian]. Ontology of designing. 2019; 9(4): 449-461. doi: 10.18287/2223-9537-2019-9-4-449-461.
- Senkevich YuI. Automation of territorial and departmental medical systems of preventive examinations of the population [In Russian]. Medical equipment. 2008; 4: 47-52.
- Yakovlenkova AO. Problems of automation of outpatient admission in the framework of automation and digitali-zation of the healthcare sector [In Russian]. Naukosphere. 2024; 1-2: 62-65.
- Uteva AG, Kudrina EA. The use of information technologies in conducting preventive examinations and follow-up of elderly and senile people in the Udmurt Republic [In Russian]. Modern problems of healthcare and medical statistics. 2022; 1: 535-551. doi: 10.24412/2312-2935-2022-3-786-803.
- Bezrukova GA, Pozdnyakov MV, Novikova TA. The use of digital technologies in socio-hygienic monitoring of the health status of workers in harmful working conditions [In Russian]. Hygiene and Sanitation. 2021; 100(10): 1157-1162. doi: 10.47470/0016-9900-2021-100-10-1157-1162.
- Larionova II, Turenko OYu, Kalinin IV. The use of information technologies for managing patient flows during medical examinations [In Russian]. Medical and pharmaceutical journal Pulse. 2023; 25(1): 12-17. doi: 10.26787/nydha-2686-6838-2023-25-1.
- Poretskova GYu, Tyazheva AA, Plakhotnikova SV, Napalkova SA. Automated complexes in medical examina-tions: features and prospects [In Russian]. Perspectives of science. 2024; 9(180): 44-48.
- Poretskova G.Yu., Tyazheva A.A., Plakhotnikova S.V. et al. The possibilities of using digital technologies in the preventive examination of schoolchildren in Samara [In Russian]. Doctor and information technology. 2023; 3: 84-92. doi: 10.25881/18110193_2023_3_84.
- Certificate of state registration of computer program No. 2025611346 Russian Federation. Software for the module "Children's outpatient observation" of the analytical hardware and software complex for assessing the condition of children of different ages [In Russian]: No. 2024693230, published 17.01.2025 / A.V. Kolsanov, G.Yu. Poretskova, S.V. Plakhotnikova et al.
- Lebedev SV, Zhukova NA. Integration of Medical Data Based on Ontologies [In Russian]. Ontology of designing. 2017; 7(2): 145-159. doi: 10.18287/2223-9537-2017-7-2-145-159.
- Gorobets EA, Diiazitdinova AR. Application of the Ontological Approach in Designing a Medical Mobile Appli-cation [In Russian]. Infocommunication Technologies. 2021; 19(2): 224-231. doi: 10.18469/ikt.2021.19.2.11.
- Hamdy A.Taha. Operations research: an introduction. Tenth Edition. Global Edition. University of Arkansas, Fayetteville. Pearson Education Limited, 2017. 849 p.
Supplementary files



